
GOVERNMENT

Client
Her Majesty’s Revenue & Customs (HMRC) is a UK government department, focused on tax. It is currently the 3rd largest government department, with about 30-35 million customers and 64,000 staff.
Program partners included Capgemini (French systems integrator), BT (UK telco), and Cable & Wireless Worldwide (UK telco).Program/Project
Replace existing DTMF-only menus with Natural Language Call Steering and speech-enabled Identification & Verification, for 8 sub-departments within HMRC.
My Role
UI Design Lead during Kick-off, Requirements and High-Level Design Phases.
My Responsibilities
Presented Natural Language and Speech Design during 2-day Kick-off to client/partner senior teams, then to sub-departments.
Facilitated Requirements workshop for overall program.
Documented multiple Requirements Specifications, for review/approval by client and partners.
Lead and supported Requirements and High-level Design workshops with senior client staff, including SMEs for taxation and back-end data.Challenges & Opportunities
Client and Capgemini had no experience with speech recognition, so steep learning curve. Significant work with their QA teams to understand how best to test.
Designing a single Natural Language Call Steering solution to handle callers to all 8 sub-departments. There was significant overlapping terminology, and callers were often unclear on which sub-department they needed.
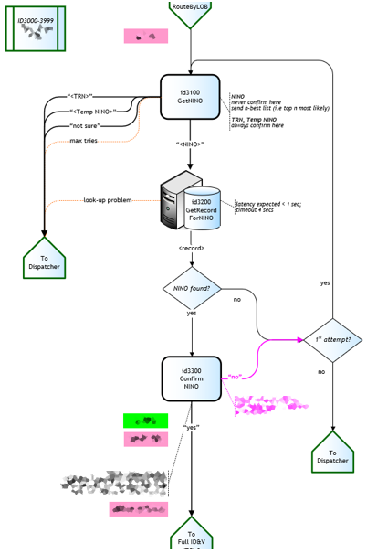
The sub-departments each had different Identification & Verification approaches. We worked with HMRC and Capgemini to rationalize these, based on many factors. Detailed business cases needed to be made to “Data Guardians”, the senior officials tasked as gatekeepers for data security.Early high-level design of one possible authentication flow,
for review with client security and database teams
(this was superseded)
Caller authentication factors,
for workshop with client/partner senior team